老鬼的博客 来都来啦,那就随便看看吧~
vue学习笔记-day2
发布于: 2019-03-17 更新于: 2026-03-13 分类于: Html 阅读次数: 

品牌管理列表案例

一:过滤器

1
2
3
vue.js可以自定义过滤器,用来操作一些常用的文本格式化,过滤器只能使用在两个地址,
一个是msutache插值(插值表达式)和v-bind表达式中,过滤器应该添加到jQuery表达式的
尾部,由“管道”符指示。

二:全局过滤器定义和调用

1.1 定义

1
2
3
4
5
Vue.filter('filterName',function(data){
//逻辑处理
});

其中filterName是过滤器的名称,data是过滤器调用时传递的数据。

1.2 调用

1
2
3
4
5
6
7
{{ name | filterName}}
v-bind:title="name|filterName"
其中name是我们要处理的数据,filterName是我们要调用的过滤器的名称。
过滤器可以自定义参数,并且可以多次调用不用的过滤器,如:
{{ name | filter1 | filter2}}
此时name经过filter1的处理后将结果传递到filter2进行处理,详细请看
如下案例演示。

1.3 案例

三:私有过滤器的使用

1
2
3
4
5
6
7
8
9
10
11
12
13
14
15
16
 var vm = new Vue({
el:'#app',
data:{
dt1 : new Date()
},methods:{

},filters:{//私有过滤器
fmtTime:function(date,fmt){
return ff(date,fmt);
}
}
});

全局过滤器是Vue.filter('filterName',function(data){}),私有过滤器是
定义在new Vue中的filters字段,注意是带了s的,如果全局过滤器和私有过
滤器的名字一致,那么会是就近原则, 会使用私有过滤器

四:自定义按键修饰符

名称 描述
.enter 回车
.tab table键
.delete 捕获“删除”和“退格”键
.esc 返回键
.space 空格键
.up
.down
.left
.right
1
2
3
4
5
6
7
8
<input type="text" class="form-control" v-model="name" @keyup.enter="add"/>
<input type="text" class="form-control" v-model="name" @keyup.113="add"/>
<input type="text" class="form-control" v-model="name" @keyup.f2="add"/>
监听键盘的事件,@keyup监听键盘的抬起,.enter是表示抬起的是回车键,.enter就是
按钮的修饰符,像.stop,.prevent,.capture,.seft,.once一样。

@keyup.keyCode也可以使用,vue帮我们默认生成了上面表格的修饰符,如果要使用
自定义的keyCode对应的描述,需要如下操作:
  • 配置keyCode
1
2
3
4
5
6
7
8
9
Vue.config.keyCodes = {
v: 86,
f1: 112,
// camelCase 不可用
mediaPlayPause: 179,
// 取而代之的是 kebab-case 且用双引号括起来
"media-play-pause": 179,
up: [38, 87]
}

五:自定义全局指令让文本框获取焦点

1. 全局自定义执行

1
2
3
4
5
6
7
8
9
10
11
12
13
14
15
16
17
18
19
20
21
22
23
24
25
26
27
使用Vue.directive()自定义全局指令:
参数1:指令的名称,在定义的时候指令的名称不用加v-前缀,但是使用的时候要加上v-
参数2:是一个对象,这个对象上面有一些指令相关的函数,可以在特定的截断执行特定的操作。

//注意:每个函数中第一个参数都是el,表示被绑定指令的那个元素,是一个原生的JS对象
Vue.directive('focus',{
bind:function(el){//每当指令绑定到元素上的时候执行此函数,只执行一次,el表示该指令绑定的元素
console.log(el);
},inserted:function(el){//表示元素插入到DOM中的时候会执行inserted函数,只触发一次
el.focus();
},updated:function(){//当VNode更新的时候,会执行updated,可能会触发多次

}
})

//v-color
Vue.directive('color',{
bind:function(el,binding){
console.log(el);
console.log(binding);
console.log(binding.value);
el.style.color=binding.value;
}
})

样式一般的操作是在bind执行,行为一般的操作在inserted执行。

2. 私有自定义指令

1
2
3
4
5
6
7
8
9
10
11
12
13
14
15
16
17
18
19
20
21
22
23
24
25
26
27
28
29
30
31
32
33
34
35
36
37
38
39
40
41
42
43
44
45
46
47

<!--备注:v-fontColor会被解析成全部小写的fontcolor,所以自定义指令的名字要用小写-->
<span v-text="msg" v-fontColor="'red'"></span>

var vm = new Vue({
el:'#app',
data:{
msg:"自定义私有指令fontColor",
id:'',
name:'',
keyWords:'',
list:[
{id:1,name:'奔驰',ctime:new Date()},
{id:2,name:'宝马',ctime:new Date()},
{id:3,name:'奥迪',ctime:new Date()}
]
},methods:{
del(id){
console.log('delete:' + id);
this.list.some((item,i) =>{
if(item.id == id){
this.list.splice(i,1);
return true;
}
})
},
add(){
this.list.push({id:this.id,name:this.name,ctime:new Date()});
},
search(keyWords){
console.log(keyWords);
var rv = [];
this.list.forEach(item => {
if(item.name.indexOf(keyWords) >= 0){
rv.push(item);
}
});
return rv;
}
},directives:{
'fontcolor':{
bind:function(el,binding){
el.style.color = binding.value;
}
}
}
})

3.指令的简写

1
2
3
4
5
6
7
8
9
10
11
12
13
14
15
Vue.directive('mycolor',function(el,binding){
el.style.code = binding.value;
})

等价于

Vue.directive('mycolor',{
bind:function(el,binding){
el.style.code = binding.value;
},
updated:function(el,binding){
el.style.code = binding.value;
}
})

4.官方文档

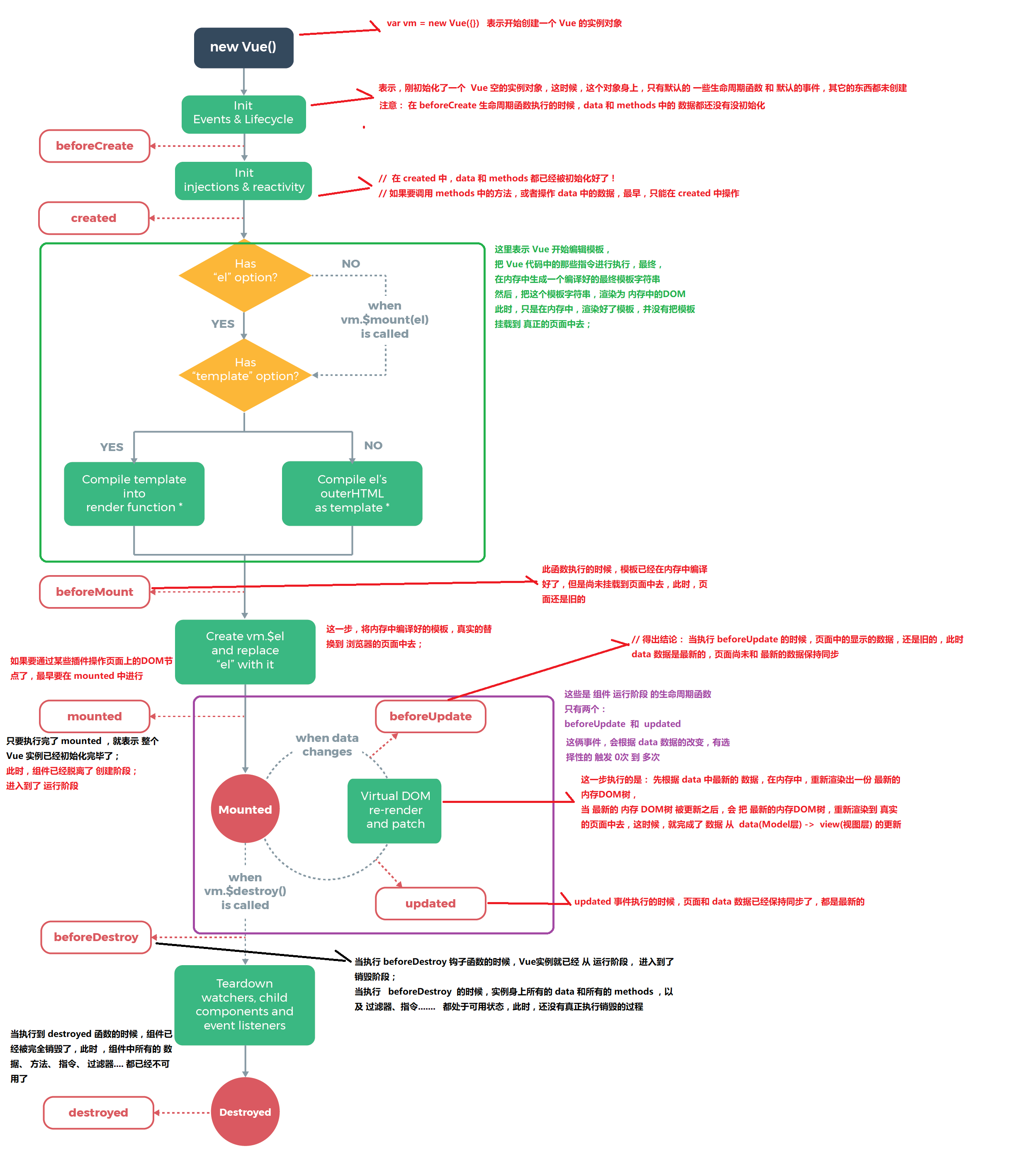
六:生命周期

lifecycle.png

七:vue-resource发起http请求

1.GET

1
2
3
4
5
6
7
8
9
10
// GET /someUrl
this.$http.get('/someUrl').then(response => {

// get body data
this.someData = response.body;

}, response => {
// error callback
});
}

2.POST

1
2
3
4
5
6
7
8
9
10
11
12
13
14
15
16
17
18
// POST /someUrl
this.$http.post('/someUrl', {foo: 'bar'}).then(response => {

// get status
response.status;

// get status text
response.statusText;

// get 'Expires' header
response.headers.get('Expires');

// get body data
this.someData = response.body;

}, response => {
// error callback
});

3. vue-resource发起http请求-案例

*************感谢您的阅读*************