一:介绍
1 | anyproxy是一款开源的HTTP/HTTPS代理服务器,支持抓包、修改请求和响应数据、模拟接口等功能。 |
二:如何安装?
2.1 安装node.js环境
1 | anyproxy需要nodejs环境,这里不做多余的说明,只需要从官网下载zip包配置环境变量即可。 |
2.2 安装anyproxy
1 | npm install -g anyproxy |
2.3 启动anyproxy
简单指令
1
2anyproxy --port 8001 --intercept
其中--port指定监听端口号,--intercept表示开启拦截模式。加强版指令
1
2
3
4
5
6
7
8
9
10@echo off
title anyproxy
start call anyproxy --port 8001 --intercept
rem npm install -g anyproxy
::等待3s
TIMEOUT /T 3
start http://127.0.0.1:8002

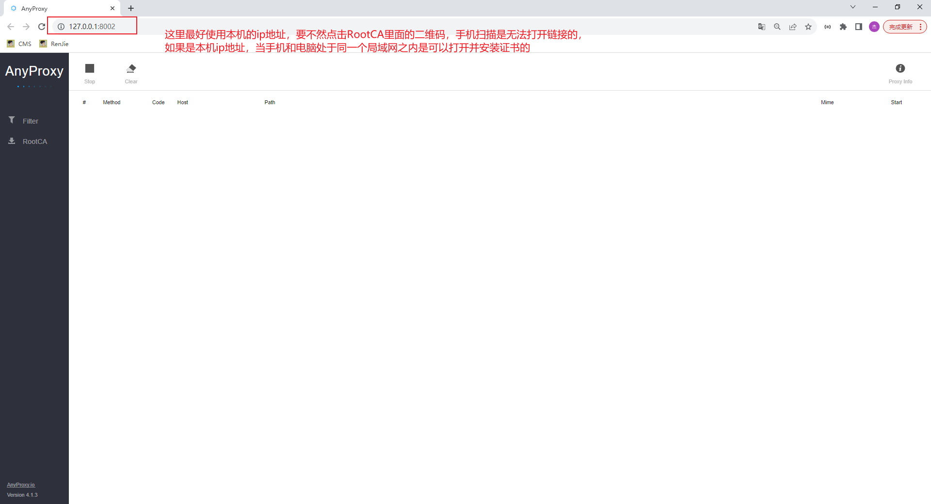
三:如何使用?
2.1 下载证书
1 | 打开网址:http://127.0.0.1:8002,换成http://本机ip:8002, |
打开网址

点击默认浏览器打开
点击RootCA
点击允许
打开设置-通用-VPN与设备管理
这里同意一下证书
- 打开设置-通用-关于本机-证书信任设置
信任证书
2.2 手机设置代理
1 | 1.打开手机wifi,连接和电脑统一路由的wifi |
2.3 查看拦截

*************感谢您的阅读*************
