一:场景
1 | 目前很多接口的业务场景是先登录才能访问,大部分接口使用的是token令牌的机制, |
二:设置方法
2.1 实现思路
1 | 1.通过JSON提取器获取到token登录接口的token值 |
2.2 登录接口返回值
1 | { |
2.3 添加JSON提取器
1 | Names of created variables:保存的变量名,后面使用${name}引用 |


2.4 添加BeanShell后置处理程序
1 | //${code}是在code.csv文件中设置的 |


2.5 添加token.csv
1 | 将2.4步骤中生成的token.csv加入到项目中 |

2.6 增加Header管理器

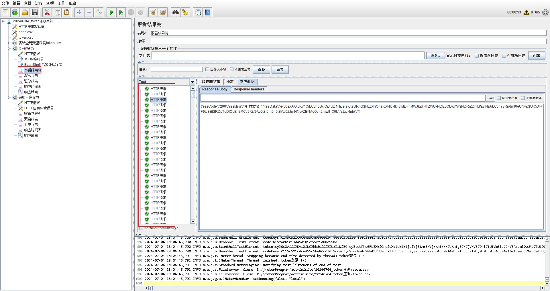
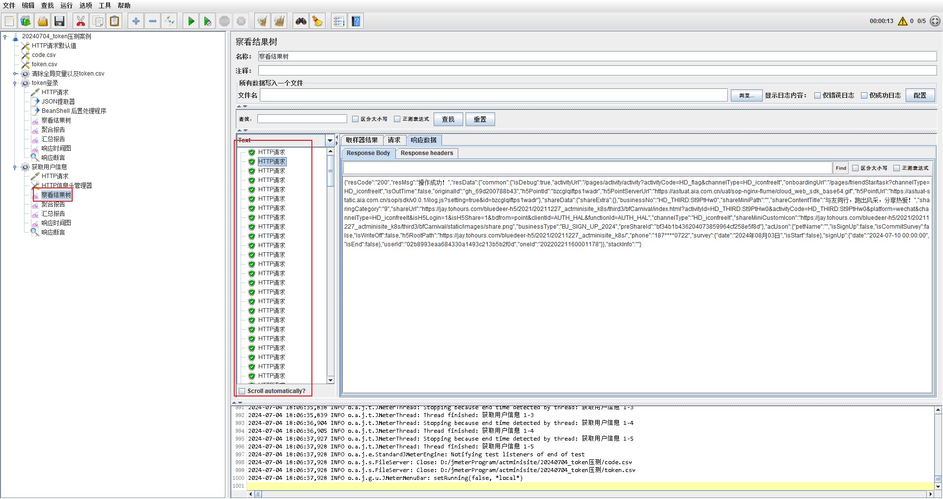
2.7 查看请求结果


2.8 清除token.csv以及全局变量
1 | 在实际压测中,我们可能生成的token有问题或者需要重新压测,当 |

*************感谢您的阅读*************